
Dans cet article, nous allons découvrir comment installer Windows Server 2025 dans un environnement Proxmox 8. Si vous avez déjà suivi mon tutoriel sur l’installation de Windows Server 2019 dans Proxmox, vous remarquerez rapidement que la nouvelle édition de Microsoft ne se comporte plus tout à fait de la même façon. Windows Server 2025 arrive avec un noyau modernisé, une sécurité beaucoup plus stricte, et une série d’exigences matérielles inspirées directement de Windows 11 : démarrage UEFI obligatoire, présence d’un TPM 2.0, et une sensibilité accrue aux pilotes virtuels, en particulier pour le stockage et le réseau.
Même si Proxmox facilite énormément la gestion des machines virtuelles, l’installation de Windows Server 2025 demande un peu plus de finesse que les versions précédentes. Certaines étapes familières ne fonctionnent plus comme avant, certains pilotes doivent être chargés manuellement, et l’installateur filtre désormais beaucoup plus agressivement les drivers, ce qui peut surprendre au premier démarrage. L’objectif de ce guide est justement de vous accompagner à travers ces nouveautés, de contourner les pièges typiques et d’arriver à une installation propre, stable et parfaitement optimisée pour Proxmox 8.
Prérequis
• L’ISO officiel de Windows Server 2025 (site Microsoft).
• L’image ISO VirtIO (version récente recommandée).
• Un hôte Proxmox 8 opérationnel.
1. Ajouter l’ISO de Windows Server 2025 à Proxmox
Téléchargez l’image Windows Server 2025 depuis Microsoft, puis transférez-la dans Proxmox.

Vous pouvez utiliser la même procédure que pour vos images Linux : Datacenter → stockage (ex : local) → ISO Images → Upload.
Effectuez la même opération pour l’ISO VirtIO.

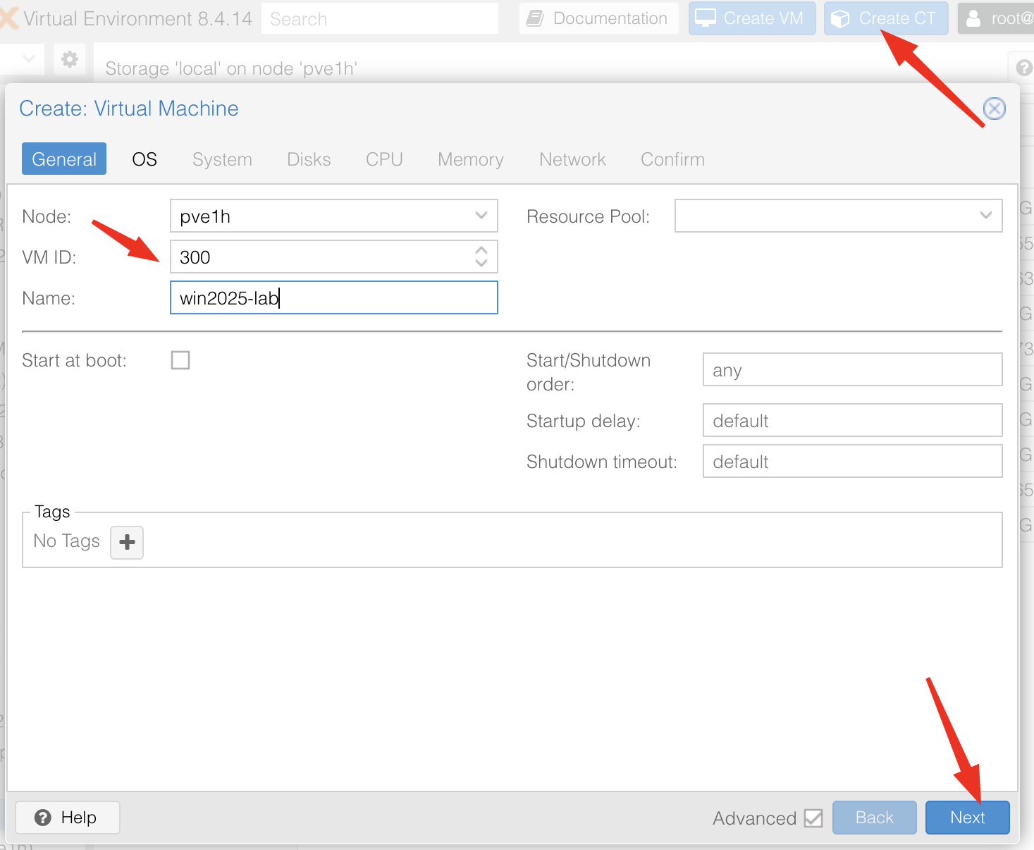
2. Création de la VM Windows 2025
Dans Proxmox, cliquez sur Create VM.
2.1 ID et nom de la machine
Attribuez un ID et un nom (ex. : win2025-lab). Cliquez sur Next.

3. Sélection de l’ISO et du système d’exploitation
Dans l’onglet OS :
• Sélectionnez l’ISO Windows Server 2025.
• Guest OS : Microsoft Windows → 11/2022/2025.
• Cochez Add additional drive for VirtIO drivers et choisissez l’ISO VirtIO.
Cliquez sur Next.

4. Système (UEFI, TPM, machine type)
Windows Server 2025 nécessite l’UEFI et recommande un TPM. Dans Proxmox, il est possible de l’ajouter sans Secure Boot.
Dans cet écran, on doit activer les paramètres indispensables pour que Windows Server 2025 démarre correctement sur Proxmox 8.
Machine : q35
Choisissez q35. Windows 2025 ne fonctionne pas avec i440fx.
BIOS : OVMF (UEFI)
Sélectionnez OVMF (UEFI). Windows 2025 exige un démarrage UEFI. Le mode BIOS n’est pas supporté.
Add EFI Disk + EFI Storage. Cochez Add EFI Disk et sélectionnez un stockage (local, local-lvm, etc., dans mon cas Data).
Ce disque contient les données UEFI nécessaires au lancement de la VM.
SCSI Controller : VirtIO SCSI single
Option recommandée pour de bonnes performances et pour les pilotes VirtIO.
Qemu Agent. Activez Qemu Agent pour permettre l’arrêt propre, la récupération de l’IP et une meilleure intégration Proxmox.
Add TPM. Cochez Add TPM puis choisissez un stockage pour le TPM.
Version : v2.0 (obligatoire pour Windows 2025).
Pre-Enroll keys. Laissez cette option cochée.
Une fois ces réglages appliqués, cliquez sur Next.

5. Disque virtuel
Sélectionnez les paramètres recommandés :
Dans cet écran, appliquez les réglages suivants :
• Bus/Device : SCSI
• SCSI Controller : VirtIO SCSI single
• Storage : choisissez votre datastore (ex. : Data)
• Disk size : selon vos besoins (ex. : 60 Go)
• Format : QEMU image format (qcow2)
Sur la droite :
• Cache : Write back
• Discard : coché
• IO Thread : coché
Ces options offrent de bonnes performances et assurent la compatibilité avec les pilotes VirtIO lors de l’installation.
Cliquez sur Next.

Note : Windows Server 2025 refuse parfois d’afficher le disque tant que les pilotes VirtIO ne sont pas chargés. C’est tout à fait normal. Je vais vous montrer comment ajouter les pilotes et corriger ce problème.
6. CPU
Attribuez des ressources raisonnables en fonction de votre hôte.
Exemple utilisé :
• Sockets : 1
• Cores : 4
• Type : x86-64-v2-AES
Contrairement aux systèmes Linux où l’on recommande souvent le mode host, Windows Server est plus stable et plus compatible avec un type de CPU générique comme x86-64-v2-AES, surtout lors des migrations entre nœuds Proxmox.
Cliquez sur Next.

7. Mémoire
Choisissez la quantité de RAM :
• Minimum : 4 Go
• Recommandé pour un rôle serveur : 8 Go ou plus
Cliquez sur Next.

8. Réseau
Pour la carte réseau :
• Model : VirtIO (paravirtualized)
Cette carte ne fonctionnera pas avant l’installation des pilotes VirtIO.
Cliquez sur Next, puis Finish.
Vous pouvez lancer la VM immédiatement ou ajouter d’autres composants avant.

Cliquez sur Finish.
Si vous souhaitez démarrer l’installation immédiatement, cochez la case Start after created. Sinon, vous pouvez ajouter des composants (ex. : deuxième disque dur, carte réseau) avant de commencer l’installation

9. Démarrer l’installation
Sélectionnez la VM, cliquez sur Start, puis sur Console.

Suivez les étapes classiques d’installation Windows.
Sélectionnez la langue d’installation ainsi que le format régional, puis cliquez sur Next.

Choisissez la langue et le clavier.
Dans cet exemple, English (United States).

Choisissez Install Windows Server, cochez l’option confirmant l’effacement des données, puis cliquez sur Next.

10. Choix de l’édition de Windows Server 2025
Vous verrez plusieurs éditions, par exemple :
• Standard
• Standard (Desktop Experience)
• Datacenter
• Datacenter (Desktop Experience)
Comme pour les versions précédentes :
Standard : parfait pour les environnements avec un nombre limité de rôles et machines virtuelles.
Datacenter : virtualisation illimitée, fonctionnalités avancées.
Desktop Experience : interface graphique complète.
Pour la démonstration j’utilise: Standard (Desktop Experience).

Cliquez sur Next, puis acceptez les termes de licence.

11. Type d’installation
Choisissez : Custom : Install Windows only (advanced).
À l’étape suivante, aucun disque n’apparaîtra — Windows Server 2025 n’intègre toujours pas les pilotes nécessaires. C’est normal.
12. Installation des pilotes VirtIO (SCSI)
Cliquez sur Load Driver.

Sélectionnez l’ISO VirtIO (en général lecteur D:).

Accédez à :
D:\vioscsi\2k25\amd64

Cliquez sur OK, puis Next.
Le disque virtuel devient visible.
Créez une nouvelle partition (Create Partition), puis sélectionnez la partition principale et cliquez sur Next.

L’installation démarre.

13. Premier démarrage
Après le redémarrage, définissez le mot de passe pour le compte Administrator.

Windows Server 2025 démarre pour la première fois.
14. Installation des autres pilotes VirtIO
Comme pour Windows Server 2019, plusieurs périphériques apparaîtront en non reconnus dans le Device Manager.
Ouvrez :
Device Manager → clic droit → Update Driver
Pour la carte réseau :
D:\NetKVM\2k25\amd64
Cochez Include subfolders, cliquez sur Next.

Les pilotes réseau VirtIO sont maintenant installés avec succès et la carte Ethernet est pleinement opérationnelle.

La carte réseau est maintenant fonctionnelle et la VM obtient une adresse IP.
Pour les autres périphériques (balloon, PCI device, etc.) :
Balloon : D:\Balloon\2k25\amd64
PCI Device : D:\viorng\2k25\amd64
Block storage : D:\viostor\2k25\amd64
Installez chaque pilote jusqu’à ce qu’aucun périphérique inconnu ne reste.
15. Qemu Agent et intégration Proxmox
Pour activer l’intégration Proxmox (affichage de l’adresse IP, arrêt propre, synchronisation de l’heure), installez le Qemu Guest Agent directement depuis l’ISO VirtIO.
Dans l’Explorateur Windows, ouvrez le lecteur CD Drive (D:) virtio-win puis le dossier guest-agent.
Faites un clic droit sur qemu-ga-x86_64.msi et sélectionnez Install, comme montré sur la capture d’écran.
Une fois l’installation terminée, redémarrez la machine virtuelle pour activer l’agent.

Dans Proxmox, vous verrez maintenant :
IP affichée automatiquement
Stats précises
Shutdown propre supporté

Voilà, votre Windows Server 2025 est maintenant installé, parfaitement stable et entièrement optimisé pour Proxmox 8. À partir d’ici, vous pouvez commencer à configurer les rôles dont vous avez besoin, intégrer la machine à votre domaine ou déployer vos outils de gestion habituels. Votre environnement est prêt pour la suite.
Bonne chance!